This guide explains the integration process of Solaris' Fronting Loan product for retail customers (Consumers) as a standalone solution, including the mandatory information you must collect from your customers and the necessary endpoints and webhooks you must integrate into your solution.
Consumer fronting loans are currently only available for customers in Germany with a German bank account. Check the overview page for more details on the product specifications.
Your customers can apply for a fronting loan by completing the following steps:
- Apply for a loan on your frontend and provide the mandatory information.
- Consent to Solaris' terms and conditions and the credit scoring process, which will be done in relation to their fronting loan application.
- If their application is approved, the user must complete the identification process and sign the loan contract.
- The loan amount will be credited to their account and they can use it right away!
Before integrating Solaris' Consumer Fronting Loans, you must implement the following requirements:
1. Technical setup:
Set up your environment and get your authentication keys. For step-by-step instructions, check the Technical setup guide.
2. Legal and compliance screens:
Build the necessary legal and compliance screens in your sign-up flow to collect your customers' consent to the necessary legal and compliance requirements. The Legal and compliance screens guide contains step-by-step instructions on how to create these screens and what they must contain.
The following screens are required to onboard B2C customers for lending standalone products:
Record the customer's consent on each screen as a UTC timestamp (e.g., 2019-01-01T00:00:00Z). Afterward, you must pass each timestamp in its respective field to Solaris.
- Collect the customer's consent to Solaris's Terms and Conditions and store the timestamp in the
terms_conditions_signed_atfield. - Collect the customer's consent to data processing and store the timestamp in the
data_terms_signed_atfield. - Collect the customer's economic interest declaration and store the timestamp in the
own_economic_interest_signed_atfield.
:::note The mentioned fields are part of the person resource in which all the customer data points are stored. :::
Solaris recommends subscribing to the following webhook events to better automate your processes:
IDENTIFICATION: The status of a person identification has changed.IDENTIFICATION_ORIGINATION: Triggered when the identification origination status changes and the payload includes thesigning_idand/oridentification_id, needed to trigger the identification flow.PERSON_CHANGED: One or more attributes of the person object changed. Contains only person_id and no payload.PERSON_DELETED: Solaris deletes all personal data related to the given person from its system according to GDPR regulations. You are legally required to delete all personal information related to the customer specified in the payload as soon as you receive this webhook notification.PERSON_MOBILE_NUMBER_CREATED: A mobile number was created for a customer, but has not yet been verified.ACCOUNT_SNAPSHOT: The status of a customer's account snapshot has changed.CONSUMER_FRONTING_APPLICATION: Triggered when the status of the consumer loan application changes.
For detailed instructions on implementing Solaris webhooks, check the webhooks documentation.
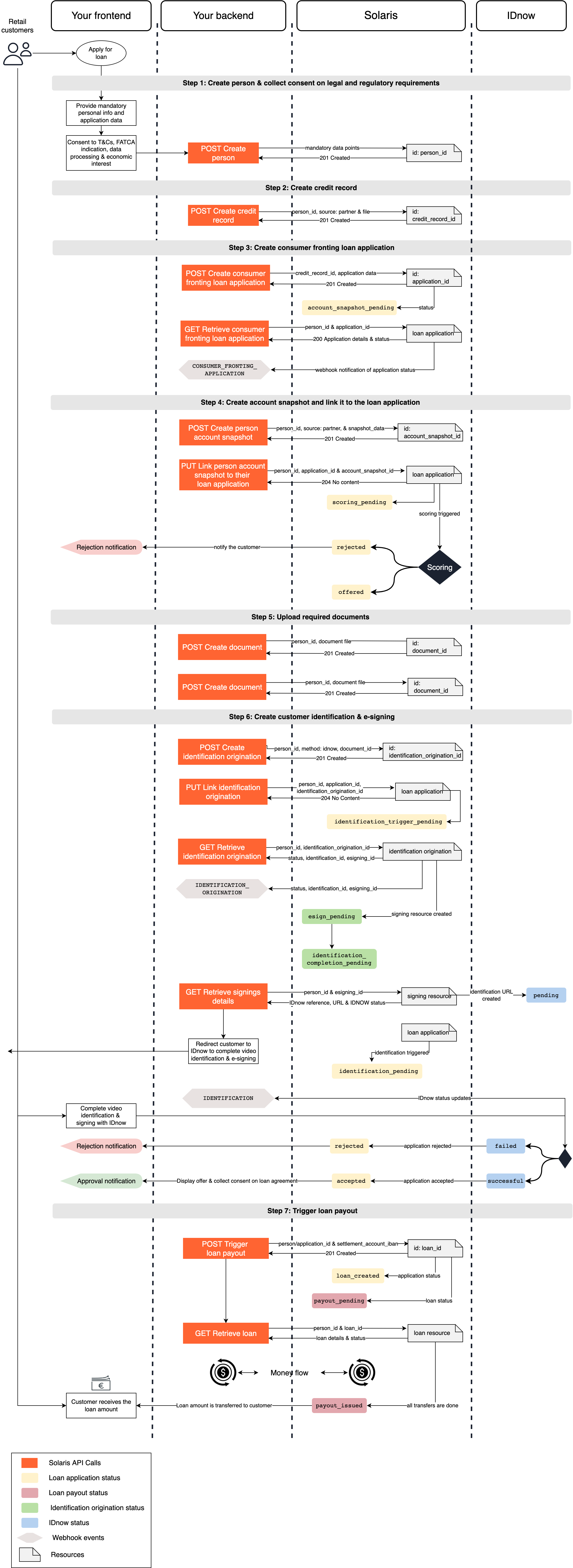
The following sequence diagram gives an overview of the integration flow for the Consumer Fronting Loans solution:

Integrate Solaris' Consumer Fronting Loans by completing the following steps:
User registration and loan application creation
- Collect the mandatory customer data and consent to the legal and regulatory requirements in your sign-up flow, and create a person resource for your customer by completing Step 1.
- Create a credit record for the customer by completing Step 2.
- Create a consumer fronting loan application by completing Step 3.
- Create an account snapshot by completing Step 4.
- Upload the required documents and link them to the customer by completing Step 5.
Customer identification and e-signing
- Complete the customer identification and e-signing process by completing Step 6
- Redirect the customer to complete the identification process.
- Ensure that the customer is successfully identified and passes the risk screening before proceeding with the following steps.
Loan creation and money flow
- Create the loan for the customer to trigger the payout by completing Step 7.
- Solaris transfers the loan amount from the settlement account to the customer's account via an external transfer.
- Solaris transfers the agio amount from the settlement account to your collection account.
- The full loan amount (agio + net loan amount) is settled from your collateral account and repaid to Solaris' settlement account.
- After all transfers are completed, the loan payout status changes to
payout_issued, and the customer receives the loan amount.
After the loan payout, Solaris immediately sells the loan's contract and receivables back to you or other investors. Solaris doesn't perform any loan servicing, dunning, or collection.
You can find detailed descriptions of these steps and their related endpoints in the following sections.
The customer must provide the mandatory data points in your sign-up flow, including all the timestamps of the customer's consent to the legal and compliance screens. Afterward, you pass all the data points to Solaris by creating a person resource to represent your customer.
API reference
For a complete list of endpoints, properties, and examples related to the person resource, visit the following links:
Related webhook events
Please consider the special requirements for data collection highlighted in the onboarding requirements guide.
You must submit the information exactly as it appears in official documents.
When testing the process on Sandbox, please ensure that each person you create has unique values for
first_name,last_name,birth_city, andbirth_date. If you create over 1000 identical person resources, the API will return a400error.Don't use any personal data when testing this endpoint on Sandbox.
Call this endpoint to create a person resource for your customer, and add the following mandatory data points in the request body:
Mandatory data points for retail customers in Germany
salutationfirst_namelast_nameaddressline_1line_2postal_codecitycountry
mobile_numberbirth_datebirth_citybirth_countrynationalityemployment_statusterms_conditions_signed_atdata_terms_signed_atown_economic_interest_signed_attax_informationmarital_status
Request URL
POST /v1/personsClick here to view the full API reference.
In this step, you must create a consumer credit record and link it to the person resource of the relevant customer.
The credit record contains the customer's credit data and history. Creating a credit record is usually required in lending products integrations as it's used for credit scoring to determine the customer's creditworthiness and eligibility.
- The credit record is only valid for onboardings in Germany since the information is retrieved from SCHUFA, which is a German credit bureau.
- For lending onboardings in other countries, such as France, Italy, and Spain, creating a tax identification for the customer substitutes a credit record.
Integrate the following endpoints to create credit records for your retail customers.
Visit the following link to find all the endpoints related to the credit record resource, including related properties and examples.
To create a credit record for your customer, you can use one of the following endpoints depending on your customer type. You can create a credit record in two ways:
1. Via Solaris:
To create a credit record via Solaris, set the source field to solarisBank in the request body and Solaris will pull the customer's record directly from SCHUFA.
2. Manual upload:
In this case, you will collect the credit record manually through SCHUFA and/or other third-party service providers and upload the file to Solaris. Set the source field to partner and include the file content in the file field (Base64-encoded).
Request URL
POST /v1/persons/{person_id}/credit_recordsClick here to view the full API reference
Request URL
POST /v1/freelancers/persons/{person_id}/credit_recordsClick here to view the full API reference
This endpoint returns the information about a customer's existing credit record, including the status and validity of the credit record. Add the person_id and the credit_record_id in the request URL. If the status of the credit record is expired, you must create a new one for the customer.
Request URL
GET /v1/persons/{person_id}/credit_records/{credit_record_id}Click here to view the full API reference
After collecting the mandatory personal information from the customer and creating a person resource, you must collect additional information from the customer related to the consumer fronting loan application, and pass them to Solaris using the following endpoint.
This endpoint creates a consumer fronting loan application and assigns it to the person with the person_id specified in the request URL. The fronting loan application includes all the required information about the customer, such as applicant information, credit record, account snapshot, loan information, and the customer's IBAN, which Solaris' credit scorer uses to initiate a series of credit checks.
Mandatory properties:
Add the following mandatory properties in the request body:
transaction_description: The transaction reference, which the recipient can see. Only use SEPA allowed characters in this field.transaction_end_to_end_id: SEPA identifier (provided by the end customer who initiated the SEPA transaction), routed through the whole payment process. (string, max 35 characters without whitespace)requested_loan_amount: The amount (in EUR) requested to be paid out to the recipient.requested_loan_term: The duration over which the recipient will repay the loan.requested_interest_rate: The interest rate applied to the loan.repayment_day_of_month: The day of the month when the recipient should pay the loan installment.private_insurance_amount: The private insurance amount the recipient pays monthly. Default to 0.partner_snapshot_allowed:booleanfield.number_of_kids: The number of children under 18 the recipient has. It can be defaulted to 0.net_income_amount: Object containing the recipient's net monthly income (in EUR).recipient_name: The name of the loan recipient.recipient_iban: The IBAN of the loan's recipient, to which the loan will be paid out.loan_purpose: The reason for the loan application.living_situation_amount: Object containing information about recipient's monthly expenditures for living (e.g., rent/mortgage).living_situation: A field that describes how the recipient lives at their current address. Possible values areLIVING_WITH_PARENTS,LIVING_IN_RENTED_HOUSE, andLIVING_IN_OWN_HOUSE.existing_credit_repayment_excluding_mortgage: Object containing information about existing debt repayments (excluding mortgage payments).credit_record_id: The unique ID of a credit record created for the customer.
Request URL
POST /v1/consumers/persons/{person_id}/fronting_loan_applicationsResponse example
The API call returns an object with a unique id for the consumer fronting loan application, including the application status and the remaining attributes, which will be populated during the application lifecycle.
{
"account_snapshot_id": null,
"agio": 0.0,
"credit_record_id": "fbb7d15fa4c54ba0b077592665ef04a4ccrd",
"decision": "OFFERED",
"id": "bed381b116074b948f5c7619c60b53cacfla",
"identification_origination_id": null,
"loan_purpose": "string",
"partner_id": "f8e62eba7f3c4913ed469c549a2ba606cpar",
"partner_reference_number": "string",
"partner_score": "string",
"partner_snapshot_allowed": true,
"person_id": "c32a42cbf2ed71fff0c29303b6efff2bcper",
"recipient_iban": "DE92370601930002130041",
"recipient_name": "Max Mustermann",
"requested_interest_rate": 0.04,
"requested_loan_amount": {
"currency": "EUR",
"unit": "cents",
"value": 10000
},
"requested_loan_term": 6,
"status": "account_snapshot_pending",
"transaction_description": "string"
}Click here to view the full API reference
- If the field
partner_snapshot_allowedis set totrue, the application status transitions toaccount_snapshot_pending, and you have to create an account snapshot for the customer and link it to their application as explained in Step 4. - If the field
partner_snapshot_allowedis set tofalse, the application status transitions tobinding_offer_scoring_pending, and you have to continue the flow from Step 5.
This endpoint returns the current status and details of an existing consumer fronting loan application. For a list of possible values of the application status and their descriptions, check the appendix.
Additionally, subscribe to the webhook event CONSUMER_FRONTING_APPLICATION to receive status updates on the application.
Request URL
GET /v1/consumers/persons/{person_id}/fronting_loan_applications/{application_id}Response example
{
"account_snapshot_id": null,
"agio": 0.0,
"credit_record_id": "fbb7d15fa4c54ba0b077592665ef04a4ccrd",
"decision": "OFFERED",
"effective_interest_rate": 0.04,
"id": "bed381b116074b948f5c7619c60b53cacfla",
"identification_origination_id": null,
"loan_purpose": "Buying a car",
"partner_id": "4415764dc7723163991c8d6cef1db204cpar",
"partner_reference_number": "string",
"partner_score": "string",
"partner_snapshot_allowed": true,
"payout_date": "2019-08-24",
"person_id": "b7314462ab8caddb41f2d6b48228fdcecper",
"recipient_iban": "DE92370601930002130041",
"recipient_name": "string",
"requested_interest_rate": 0.04,
"requested_loan_amount": {
"currency": "EUR",
"unit": "cents",
"value": 1000
},
"requested_loan_term": 6,
"status": "account_snapshot_pending",
"total_interest_amount": {
"currency": "EUR",
"unit": "cents",
"value": 1000
},
"total_principle_amount": {
"currency": "EUR",
"unit": "cents",
"value": 1000
},
"total_repaid_loan_amount": {
"currency": "EUR",
"unit": "cents",
"value": 1000
},
"transaction_description": "Transaction description",
"transaction_end_to_end_id": "string"
}Click here to view the full API reference
In this step, you must create an account snapshot for the customer and link it to their consumer loan application. Complete this step only if the field partner_snapshot_allowed is set to true.
The account snapshot contains a breakdown of the customer's account information, such as balance, transactions, bookings, and recurrent repayment amounts over a certain period of time. Creating an account snapshot is usually required in lending products integrations as it's used for credit scoring to verify the customer's financial data.
Integrate the following endpoints to create account snapshots for your customers.
Visit the following link to find all the endpoints related to the account snapshot resource, including related properties and examples.
This endpoint creates an account snapshot for the customer with the person_id specified in the request URL. You can create an account snapshot in different ways by specifying the source of the account snapshot.
1. Account snapshot via FinTech systems
You can create an account snapshot via FIN_TECH_SYSTEMS by completing the following steps:
- Integrate the FIN_TECH_SYSTEMS wizard container in your solution by following their documentation.
- Call the following endpoint and add the following properties in the request body:
- source: FIN_TECH_SYSTEMS
- iban: (Optional) you can add the IBAN of the customer's account.
- The API call will return a
wizard_session_key, which you must enter in the FIN_TECH_SYSTEMS wizard container to start the account snapshot session. - The customer enters their bank credentials to initiate the account snapshot.
Request example
POST /v1/persons/{person_id}/account_snapshots
{
"source": "FIN_TECH_SYSTEMS"
}Response example
The API call returns a resource with a unique ID, the account_snapshot_id, as well as the wizard_session_key.
{
"wizard_session_key": "Hm7jUSC7XU2nQjPqJO8dl39eDkdjtOdCtywcmv3x",
"location": null,
"id": "8df2a8ba713c43dc9cb481b9cceed487snap",
"account_id": null
}2. Account snapshot via Finreach
You can create an account snapshot via FinX by completing the following steps:
- Integrate the FinX widget in your solution by following their documentation.
- Call the following endpoint and add the following properties in the request body:
- source: FINREACH
- The API call will return a
location, which is a URL to which you must redirect your customer to enter their bank credentials to initiate the account snapshot.
Request example
POST /v1/persons/{person_id}/account_snapshots
{
"source": "FINREACH"
}Response example
The API call returns a resource with a unique ID, the account_snapshot_id, as well as URL to which you must redirect the customer.
{
"wizard_session_key": null,
"location": "https://ui.solaris-i.prod.finleap.cloud?token=xxxxxx",
"id": "8df2a8ba713c43dc9cb481b9cceed487snap",
"account_id": null
}3. Account snapshot via partner
If you want to upload the details of an account snapshot you've created (e.g., if you already have your own connection with FIN_TECH_SYSTEMS or FINREACH), specify the source of the account snapshot file as partner and add the account snapshot data in the snapshot_data field.
Request example
POST /v1/persons/{person_id}/account_snapshots
{
"source": "PARTNER",
"snapshot_data": {
"account": {
"bank_name": "",
"bic": "",
"country_id": "",
"description": "",
"holder": "John Smith",
"iban": "DE92370601930002130041",
"joint_account": false
},
"balance": {
"balance": 3720.20,
"currency": "EUR",
"date": "2022-02-03",
"limit": 0
},
"date": "2022-02-03",
"days": 90,
"turnovers": [
{
"amount": 4000.05,
"booking_date": "2022-02-01",
"counter_bic": "",
"counter_holder": "Salary company",
"counter_iban": "DE89500105177323343587",
"currency": "EUR",
"purpose": [
"LOHN / GEHALT 01/22"
],
"tags": [],
"CrifCategory": "RE_05"
},
{
"amount": 4000.05,
"booking_date": "2022-01-02",
"counter_bic": "",
"counter_holder": "Salary company",
"counter_iban": "DE89500105177323343587",
"currency": "EUR",
"purpose": [
"LOHN / GEHALT 12/21"
],
"tags": [],
"CrifCategory": "RE_05"
},
{
"amount": 4000.05,
"booking_date": "2021-12-01",
"counter_bic": "",
"counter_holder": "Salary company",
"counter_iban": "DE89500105177323343587",
"currency": "EUR",
"purpose": [
"LOHN / GEHALT 11/21"
],
"tags": [],
"CrifCategory": "RE_05"
},
{
"amount": 4000.05,
"booking_date": "2021-11-05",
"counter_bic": "",
"counter_holder": "Salary company",
"counter_iban": "DE89500105177323343587",
"currency": "EUR",
"purpose": [
"LOHN / GEHALT 10/21"
],
"tags": [],
"CrifCategory": "RE_05"
}
]
}
}Response example
The API call returns a resource with a unique ID, the account_snapshot_id.
{
"wizard_session_key": null,
"location": null,
"id": "0a3f28733f9a4842842aae2804f80eb4snap",
"account_id": null
}4. Account snapshot via Solaris
You can create an account snapshot via Solaris for internal accounts by specifying the source as SOLARISBANK and adding the customer's account_id in the request body.
Request example
{
"source": "SOLARISBANK",
"account_id": "adc123a45d6d7cf8fbfeed537ba919d5cacc"
}Response example
The API call returns a resource with a unique ID, the account_snapshot_id.
POST /v1/persons/{person_id}/account_snapshots
{
"wizard_session_key": null,
"location": null,
"id": "0a3f28733f9a4842842aae2804f80eb4snap",
"account_id": "adc123a45d6d7cf8fbfeed537ba919d5cacc"
}Click here to view the full API reference
This endpoint returns the information about a customer's existing account snapshot, including the status and validity of the account snapshot. Add the person_id and the account_snapshot_id in the request URL. If the status of the account snapshot is expired, you must create a new one for the customer.
Additionally, subscribe to the webhook event ACCOUNT_SNAPSHOT to receive notifications when the status of an account snapshot changes.
Request URL
GET /v1/persons/{person_id}/account_snapshots/{account_snapshot_id}Click here to view the full API reference
After creating an account snapshot, use this endpoint to link the customer's account snapshot to their existing credit line application. You must add the account_snapshot_id in the request body.
After the account snapshot is linked to the loan application, the application status changes to scoring_pending.
Request example
PUT /v1/consumers/persons/{person_id}/fronting_loan_applications/{application_id}/account_snapshot
{
"account_snapshot_id": "0a3f28733f9a4842842aae2804f80eb4snap"
}Click here to view the full API reference
In this step, you must upload the required documents and link them to the consumer fronting loan application. The necessary documents are agreed upon with Solaris' credit risks team and legal team during the project phase.
You have to make a separate API call for each document.
For a complete list of endpoints, properties, and examples related to the person document resource, visit the following links:
This endpoint uploads a document and links it to the person with the person_id specified in the request URL.
You have to add the following properties to the request body:
document_type: The document type. For a list of possible values, check the appendices section.file: The file to be uploaded.
:::note The request body of this endpoint is a multipart/form-data content type and parameters are transmitted as form-data and not as a raw JSON string. :::
Request URL
POST /v1/persons/{person_id}/documents
# request parameters
..
Content-Disposition: form-data; name="file"; filename="filename.png"
Content-Type: image/png
..
Content-Disposition: form-data; name="document_type"
OTHER
..Click here to view the full API reference
After linking the required resources to the fronting loan application, Solaris' credit scoring system analyzes the application data and other information, such as the customer's financial information, credit data, transaction history, and outstanding loans, to assess their creditworthiness and determine their risk level and credit eligibility.
Acceptance
If the application passes the credit scoring process, the application status transitions to offered. Afterward, the customer must complete the identification (KYC) process for the loan to be fully accepted.
If the identification is not required, the application status directly transitions to accepted, and you can trigger the loan payout process.
In both cases, after the customer passes the initial credit check, generate the loan offer and send it to the customer to collect their acceptance or rejection of the loan agreement.
Rejection
If the application fails the credit scoring process, notify the customer of the rejection.
In the step, you must prompt the customer to complete the identification process, in which the customer will be identified in a video identification session through our provider IDnow. During this session, an identification agent will verify the customer's data against their identification documents, verify their mobile number, and collect the customer's qualified electronic signature (QES) on the loan contract.
This endpoint creates a customer identification for the purpose of issuing the loan. You must specify the identification method to be used. The default value is idnow.
Additionally, this API call triggers the e-signing process, in which the customer must provide a qualified electronic signature (QES) on the loan agreement during the video identification process.
Request example
POST /v1/identification_origination/persons/{person_id}/identifications
{
"method": "idnow",
"additional_documents": [
{
"signature_position": {
"mysignature1": {
"position": {
"width": 100,
"page": "1",
"left": 20,
"height": 20,
"bottom": 10
}
}
},
"identifier": "XXXX", //agreed document identifier(e.g. for contract etc.)
"document_id": "69ec2a9d8dbaf5ea1b13124098a34ea3cdoc"
}
]
}Response example
The API call returns an object with a unique identification_origination_id, which you will need to link the identification to the customer's fronting loan application, as well as the identification origination status, set initially to identification_trigger_pending.
{
"esigning_id": null,
"identification_id": null,
"identification_origination_id": "589e12da53154010ad180894acbe07ebio",
"status": "identification_trigger_pending",
"status_description": null
}Click here to view the full API reference
This endpoint links the identification origination resource created for a customer to their fronting loan application. You must add the person_id and the application_id in the request URL and add the following properties in the request body:
identification_origination_id: The unique ID of the identification origination resource, created after calling the previous endpoint.
After linking the identification to the loan application, the application status transitions to identification_trigger_pending.
Request example
PUT /v1/consumers/persons/{person_id}/fronting_loan_applications/{application_id}/identification
{
"identification_origination_id": "589e12da53154010ad180894acbe07ebio"
}Click here to view the full API reference
This endpoint retrieves an existing identification origination for a specific customer. You must add the person_id and the identification_origination_id in the request URL.
Call this endpoint to check the identification_origination_status and get the esigning_id and the identification_id required to prompt your customer to complete the e-signing and the video identification processes.
Additionally, subscribe to the webhook event IDENTIFICATION_ORIGINATIONand you'll receive a notification containing the esigning_id and the identification_id once they have been created.
Once the identification flow is created, the loan application status transitions to identification_pending.
- For a list of possible values of the
statusof the identification origination and their descriptions, check the appendix.
Request URL
GET /v1/identification_origination/persons/{person_id}/identifications/{identification_origination_id}Response example
200 - OK
{
"esigning_id": "5ade4e499b299c299be2987ad597c42ecsig",
"identification_id": "17905779039e75dce7bf8d68f3184942cidt",
"identification_origination_id": "589e12da53154010ad180894acbe07ebio",
"status": "esign_pending",
"status_description": "Waiting for signing process to finish"
}Click here to view the full API reference
Once you obtain the esigning_id and identification_id from the previous endpoint, call the following method to get the video identification details, such as IDnow reference and URL.
Request URL
GET /v1/persons/{person_id}/signings/{id}Response example
The API call returns the identification details, such as the IDnow reference and url, to which you must redirect your customer to complete the identification process and the documents your customer must e-sign. The payload also includes the IDnow status.
- For a list of possible values of the
statusof IDnow process and their descriptions, check the appendix. - Additionally, subscribe to the
IDENTIFICATIONwebhook event to get IDnow status updates.
{
"id": "5ade4e499b299c299be2987ad597c42ecsig",
"reference": "TST-ZQWGG",
"url": "https://go.test.idnow.de/solarisbankesignsandbox/identifications/17905779039e75dce7bf8d68f3184942cidt/webcam",
"state": "pending",
"status": "pending",
"completed_at": null,
"method": "idnow",
"identification_id": "17905779039e75dce7bf8d68f3184942cidt",
"documents": []
}Click here to view the full API reference.
This endpoint returns a list of IDnow attempts within a person identification. Each returned attempt includes the result, the reason (if the attempt was aborted), and the payload from the webhook related to that attempt.
Request URL
GET /v1/persons/{person_id}/identifications/{id}/idnow_attemptsClick here to view the full API reference.
This endpoint returns a completed person identification (i.e., the person identification process was successful). If you use the include_documents filter, this method will also return the documents submitted by the customer during the identification process.
Request URL
GET /v1/persons/{person_id}/identifications/{id}Response example
// 200 OK
{
"id": "9dfe2f4edaa67138be0c0c1cd3a7d849cidt",
"reference": "TST-ELCCJ",
"url": "https://go.test.idnow.de/",
"status": "successful",
"completed_at": "2021-09-14T18:18:28.000Z",
"method": "idnow",
"proof_of_address_type": "GAS_BILL",
"proof_of_address_issued_at": "2021-12-03",
"language": "EN",
"person_id": "992de312a545bb24a88ddbf57ae8b1ffcper",
"address": {
"line_1": "BERLINER STR. 45",
"line_2": "Erste Etage",
"postal_code": "14169",
"city": "Berlin",
"country": "DE",
"state": "BE"
},
"documents": [
{
"id": "448b75fa1c57eecda41d91c66c22faa6cdoc",
"name": "file1.pdf",
"content_type": "application/json",
"document_type": "KYC_REPORT",
"size": 803580
},
{
"id": "94eb22a9311be9a1fbb698c448b0b337cdoc",
"name": "file2.jpg",
"content_type": "image/jpeg",
"document_type": "SIGNATURE",
"size": 25349
}
],
"failure_reason": "string",
"iban": "DE11010101010101010100",
"authorization_expires_at": "string",
"confirmation_expires_at": "string",
"provider_status_code": 1000
}Click here to view the full API reference.
After successful identification and e-signing, call the following endpoint to retrieve the signed contracts.
Request URL
GET /v1/persons/{person_id}/signings/{id}Response example
The API call returns the identification session details and status, as well as the signed documents.
The loan-related documents will have a document_type value of SIGNED_CONTRACT. There are two different types of contracts, , which can be distinguished by the last four characters of the document ID. The ldoc suffix indicates a signed SDD mandate, and the cdoc suffix indicates a signed contract (e.g., loan contract).
{
"id": "56564cea82e8fdb75765c4a7c92693d1csig",
"reference": "TST-TXTSH",
"url": "https://go.test.idnow.de/solarisbankesignsandbox/identifications/24f3324d4ad0c023f6623050e750726ecidt/webcam",
"state": "finished",
"status": "finished",
"completed_at": "2020-03-12T15:09:51.000Z",
"method": "idnow",
"identification_id": "24f3324d4ad0c023f6623050e750726ecidt",
"documents": [
{
"id": "2b184a18bf7f2f945dfaac55c5ead1b1cdoc",
"name": "24f3324d4ad0c023f6623050e750726ecidt_ldoc_signed.pdf",
"content_type": "application/pdf",
"document_type": "SIGNED_CONTRACT",
"size": 116654,
"customer_accessible": false,
"created_at": "2020-03-12T15:10:15.000Z"
},
{
"id": "ddffb4706e51ea2f9862ded706760a60cdoc",
"name": "24f3324d4ad0c023f6623050e750726ecidt_cdoc_signed.pdf",
"content_type": "application/pdf",
"document_type": "SIGNED_CONTRACT",
"size": 216502,
"customer_accessible": false,
"created_at": "2020-03-12T15:10:16.000Z"
},
{
"id": "97ad2cc84dcc665c471675cb671b087ecdoc",
"name": "24f3324d4ad0c023f6623050e750726ecidt.xml",
"content_type": "application/xml",
"document_type": "OTHER",
"size": 2829,
"customer_accessible": false,
"created_at": "2020-03-12T15:10:16.000Z"
},
{
"id": "681361f0f979393470c29e26f8d2faefcdoc",
"name": "24f3324d4ad0c023f6623050e750726ecidt.xml.sig",
"content_type": "application/pgp-signature",
"document_type": "SIGNATURE",
"size": 256,
"customer_accessible": false,
"created_at": "2020-03-12T15:10:16.000Z"
},
{
"id": "137a53b807f1c2328c623c35711b32f3cdoc",
"name": "24f3324d4ad0c023f6623050e750726ecidt.xml",
"content_type": "application/xml",
"document_type": "OTHER",
"size": 2703,
"customer_accessible": false,
"created_at": "2020-03-12T15:10:17.000Z"
},
{
"id": "6b7ba109120ad87ff88c293225463cd5cdoc",
"name": "24f3324d4ad0c023f6623050e750726ecidt.xml.sig",
"content_type": "application/pgp-signature",
"document_type": "SIGNATURE",
"size": 256,
"customer_accessible": false,
"created_at": "2020-03-12T15:10:17.000Z"
}
]
}Using the document IDs, you can download the files using the previous GET Download document endpoint.
After the identification and e-signing reaches the status successful, trigger the loan payout by calling the following endpoint. The fronting application status must be set to accepted before you can trigger the loan payout.
This endpoint triggers the loan payout process to the respective customer. You must add the following properties in the request body:
settlement_account_iban: Solaris' account, from which the loan amount is transferred to the customer's account.
Request URL
POST /v1/consumers/persons/{person_id}/fronting_loan_applications/{application_id}/payout
{
"settlement_account_iban": "DE07110101014503906016"
}Response example
The API call returns an object with a unique ID, the loan_id. The payload contains the loan details, the IBANs of related accounts, and the status of the loan payout, which is set to payout_pending after calling this endpoint.
{
"agio": 0.00,
"amount": {
"currency": "EUR",
"unit": "cents",
"value": 515000
},
"application_id": "XXXXcfla",
"collateral_account_iban": "DEXXXXX",
"collection_account_iban": "DEXXXXX",
"duration": 6,
"id": "XXXXXXflo",
"recipient_iban": "DEXXXX",
"recipient_name": "string",
"requested_interest_rate": 0.04,
"settlement_account_iban": "DE07110101014503906016",
"status": "payout_pending"
}Click here to view the full API reference
This endpoint returns all the details and status of an existing consumer fronting loan assigned to the person with the given person_id in the request URL.
- For a list of possible values of the
statusof the loan payout and their descriptions, check the appendix.
Request URL
GET /v1/consumers/persons/{person_id}/fronting_loans/{loan_id}Response example
{
"status": "string",
"settlement_account_iban": "string",
"requested_interest_rate": 0,
"recipient_name": "string",
"recipient_iban": "string",
"id": "string",
"duration": 6,
"collection_account_iban": "string",
"collateral_account_iban": "string",
"application_id": "string",
"amount": {
"value": 10000,
"unit": "cents",
"currency": "EUR"
},
"agio": 0
}Click here to view the full API reference
After triggering the loan payout, you have to complete the money flow described below.
The money moves between three different accounts:
- Settlement account: A Solaris account from which the loan amount is transferred to the customer's account.
- Collateral account: A Solaris account, but under your name.
- Collection account: Your account.
After triggering the loan payout process, you must ensure that all transfers are executed to the relevant account:
The loan payout includes the loan net amount and the credit commission amount (agio) if applicable.
After you trigger the loan payout for the customer, the money flow goes as follows:
- Solaris transfers the loan amount from the settlement account to the customer account via an external transfer.
- If applicable, Solaris transfers the agio amount from the settlement account to your collection account.
- Solaris sells back the loan agreement and receivables to you or other investors, who take care of the rest of the loan lifecycle
The loan payout amount must equal the minimum balance of the collateral account. Otherwise, the payout will fail.
After all the transfers are executed successfully, the loan payout status changes to payout_issued. The customer should receive the loan amount to their account.
Congratulations! You've successfully integrated Solaris' Consumer Fronting Loans solution.
Check the following appendices section for additional information on enums and testing data.
For an overview of Solaris' lending products, check the lending products overview page.
Check the following links for additional related guides and API reference documentation.
- Consumer Fronting Loans API Reference documentation
- Identification origination API Reference documentation
- Person signings API Reference documentation
- Video Identification
- SEPA Transfers
The following table includes the enums for the field status and their descriptions in the consumer fronting loan application resource.
| Status | Description |
|---|---|
account_snapshot_pending | If the field account_snapshot_allowed is set to true, the status is set to account_snapshot_pendingupon creating the fronting loan application and until you link an account snapshot to the application. |
scoring_pending | An account snapshot has been linked to the application, triggering the credit scoring process. |
offered | The fronting loan application has passed the credit scoring process, and customer identification is still to be completed. |
identification_trigger_pending | The customer identification resource (e.g., identification origination) has been linked to the fronting loan application. |
identification_pending | The customer identification flow has been triggered, and the customer must complete it within the validity period. |
accepted | The customer credit scoring and/or identification process have been completed successfully, and the fronting loan application is approved. |
rejected | The customer credit scoring and/or identification has failed, and the fronting loan application is rejected. |
expired | The fronting loan application has expired due to an expired credit record or account snapshot. Use the GET methods for credit record and account snapshot to inform yourself about the status, create new resources, and link them to the fronting loan application in case of expiration. |
loan_created | The loan payout process has been triggered. |
binding_offer_scording_pending | If the field account_snapshot_allowed is set to false, the status is set to binding_offer_scording_pending upon creating the fronting loan application. Afterward, the application flow will reach either offered and the rest of the identification-related statuses or directly to the decision (if identification is skipped) to either accepted or rejected. |
The following table includes the enums for the field status and their descriptions for the consumer fronting loan payout.
| Status | Description |
|---|---|
payout_pending | The consumer loan payout has been triggered. |
payout_issued | All transfers to the relevant accounts are completed, and the loan is paid out to the customer. |
The following table includes the possible values for the field document_type and their descriptions.
| Enum | Description |
|---|---|
ANNUAL_FINANCIAL_STATEMENT | A business or a company's annual financial statement. |
KYC_REPORT | The KYC report generate after a successful customer identification. |
ID_DOCUMENT | An person's identification document, such as passport or ID. |
SIGNATURE | A signature example. |
PICTURE | A picture or a scanned document of any other type. |
QES_DOCUMENT | A document related to a Qualified Electronic Signature (QES). |
SIGNED_CONTRACT | A signed contract of any kind. |
SIGNED_QES_DOCUMENT | A document signed by a Qualified Electronic Signature (QES). |
REGISTER_CHECK | A register check. |
REGISTER_EXTRACT | A business or a company's commercial register excerpt or a similar document. |
FOUNDATION_DOCUMENT | The foundation document of a company or business. |
SCHUFA_COMPACT_REPORT | A compact SCHUFA report. |
SCHUFA_GWG_REPORT | A GWG SCHUFA report. |
SCHUFA_FULL_REPORT | A full SCHUFA report about a person. |
SCHUFA_SHORT_REPORT | A short SCHUFA report about a person. |
CREDIT_AGENCY_REPORT | A report issued by a credit agency. |
SHARE_HOLDERS_AGREEMENT | A business or a company's shareholders agreement. |
SHAREHOLDERS_LIST | A business or a company's shareholders list. |
TRADING_LICENSE | A business or a company's trading license. |
TRANSPARENCY_REGISTER_EXTRACT | An extract of a transparency register. |
INVOICE | An invoice of any kind. |
OTHER | Any other type of document. |
VIDEO | A video of any kind. |
VAT_CERTIFICATE | VAT registration certificate |
- List of accepted passports for video identification via IDnow: here
- List of accepted passports for postIdent: here
- Search for an identification document: here
The following table lists all ID types that include the bearer's address, which you can use to perform identification without having to provide a proof of address document.
| Document | Issuer Country | Type (ID/PP) |
|---|---|---|
| BGR-AO-01005 | Bulgaria | Passport |
| CHN-AO-04003 | China | Passport |
| HRV-BO-02001 | Croatia | ID |
| HRV-AO-02001 | Croatia | Passport |
| CZE-BO-04001 | Czech Republic | ID |
| CZE-BO-04002 | Czech Republic | ID |
| FRA-BO-02002 | France | ID |
| FRA-AO-03001-03003 | France | Passport |
| DEU-BO-01003 | Germany | ID |
| DEU-BO-02001 | Germany | ID |
| IND-AO-01001 | India | Passport |
| ITA-BO-04003 | Italy | ID |
| ITA-BO-03004 | Italy | ID |
| ITA-BO-03002 | Italy | ID |
| ITA-BO-03001 | Italy | ID |
| ITA-BO-03003 | Italy | ID |
| MLT-BO-02001 | Malta | ID |
| MLT-BO-03001 | Malta | ID |
| MAR-AO-02001 | Morocco | Passport |
| POL-BO-02001-02003 | Poland | ID |
| SGP-BO-01001-A | Singapore | ID |
| SGP-BO-01001 | Singapore | ID |
| SVK-BO-02001 | Slovakia | ID |
| SVK-BO-05001 | Slovakia | ID |
| SVK-BO-04001 | Slovakia | ID |
| SVN-AO-02001-02003 | Slovenia | Passport |
| SVN-AO-02004 | Slovenia | Passport |
| SVN-BO-02001 | Slovenia | ID |
| SVN-AO-01004 | Slovenia | Passport |
| ESP-BO-03001 | Spain | ID |
| ESP-BO-05001 | Spain | ID |
| Status | Description |
|---|---|
identification_trigger_pending | The identification origination resource has been created, which triggers both the video identification and e-signing process. |
esign_pending | The e-signing process has been generated. You have to call the GET identification origination method to get the identification_id and the esigning_id you need to prompt your customers to complete both processes. |
identification_completion_pending | The customer's identification process must be completed. You have to obtain the video identification URL by calling the GET signing method using the esigning_id and redirect your customer to complete the video identification with IDnow. |
screening_pending | The customer has completed the video identification and e-signing and Solaris is performing the customer's screening and risk checks. |
failed | The customer's e-signing or identification or risk screening has failed. |
completed | The customer identification process is successful. |
expired | The customer identification has expired, i.e., the customer has failed to complete the required identification steps within the specifed period. |
The following table includes the possible values for the field status for the video identification process carried out by IDnow and the related description of each status.
| Status | Description |
|---|---|
created | The identification resource has been created for the customer. |
pending | The identification process has been triggered and the video identification URL and reference are generated. You must redirect the customer to the URL to complete the identification process with IDnow. |
pending_failed | The identification is currently under review. You cannot offer banking services to the customer at this stage. The identification might eventually turn to successful, but it is unlikely. |
successful | The video identification was successful. The customer can be onboarded. Please note that the customer's data might have been updated during the identification session. |
aborted | The customer aborted the identification process. The customer can still video-identify using the same URL. |
canceled | The provider canceled the video identification. The customer should video-identify again using the same URL. |
failed | The identification was unsuccessful. You cannot onboard the customer or offer any banking services to them. |
IDnow provides a reason whenever the identification has a canceled or aborted status. No reason can be disclosed for the final failed status.